Al principio, me enamoré de Windows 7: dije “esto es lo que Windows siempre debería de haber sido”. Hubo divorcio con Windows 8. Windows 9 faltó a la cita. Windows 10 fue el apasionado regreso. Y Windows 11 hizo que los programas que siempre uso me anduvieran más rápido (y es mucho más seguro). Hoy estamos casados.
Atajos:
- Defragmentar los archivos del disco
- Windows Update, o cómo actualizar nuestro sistema a su última versión
- Eliminar programas que se cargan al inicio
- Antivirus
- Limpieza de disco
- Limpieza de registro
- Usar programas de terceros para actualizar controladores
- Corregir errores de disco rígido
- DISM: Deployment Image Servicing and Management
- SFC: System File Checker
Windows es como un automóvil que usamos permanentemente, todos los días. Por esto, para que su funcionamiento siempre sea el óptimo, debemos realizar un mantenimiento cada tanto. Sin este mantenimiento, no caben dudas de que, con el tiempo, el sistema se irá ralentizando.
En esta guía te voy a contar qué es lo que hago yo para mantenerlo rápido y seguro ꟷllevo casi cuatro décadas de uso de computadoras, y empleo cotidianamente WordPress, Photoshop, Premiere, Illustrator, Word entre otros. Y sí, también juego videojuegos de alto consumo de recursos, por lo que un Windows sano y eficiente es crítico.
Voy a citar exclusivamente herramientas natales de Windows, es decir que no te voy a compartir enlaces a programas de terceros que ni yo uso. Todos los pasos pueden realizarse con Windows mismo, empleando herramientas que en general pasan desapercibidas.
No hay un orden particular de realizar un mantenimiento, pero voy a dejar dos bocados de cardenal para el final por ser herramientas algo más “sofisticadas” (pero no las pasen por alto si quieren dejar sus PCs a punto).
Defragmentar los archivos del disco
Si tenemos un nuevo disco SSD (Disco de Estado Sólido), podemos saltear este apartado.
Nota adicional: los discos SSD no sólo no se benefician de un proceso de defragmentación, sino que éste incluso les reduce la vida útil.
Si no sabemos qué tipo de disco rígido tenemos, podemos comprobarlo a través del Administrador de Tareas. Éste se puede abrir usando el atajo CTRL + SHIFT + ESC (tocar las tres teclas juntas). También podemos abrirlo con un clic derecho sobre la barra de tareas (en una zona sin íconos) y seleccionarlo como se muestra en la captura inferior:

Una vez cargado, seleccionaremos la solapa “Rendimiento”. Allí veremos una lista de todos los discos que tenemos, y podremos verificar si son SSD o HDD convencionales.

Un disco rígido clásico, más conocido como HDD (Hard Disk Drive, o “dísco rígido”), no sólo es más lento que los SSD, sino que además padece de un inconveniente extra: los archivos que contiene pueden fragmentarse en varios pedazos (en rigor de verdad, dentro de un SSD también se fragmentan, pero todos los bloques se acceden electrónicamente a la misma velocidad, estén juntos o dispersos, y por ende la fragmentación no tiene un efecto perceptible; es 100% inocua).
¿Qué implica la fragmentación en un HDD? Que las operaciones de lectura/escritura en el disco no se producen de manera lineal. La fragmentación hace que la aguja tenga que moverse físicamente a distintos sectores para leer un mismo archivo, saltando de un bloque de información a otro volviéndose un proceso congestionado.
Entonces, al leerse los archivos para, por ejemplo, iniciar el sistema operativo o ejecutar un Excel o lo que fuera, los cabezales de lectura tienen que ir desplazándose físicamente entre los fragmentos diseminados y todas las tareas que hagamos van a resultar mucho más lentas.

¿Por qué se fragmenta un archivo? Pensemos un ejemplo simple: descargamos un archivo al Escritorio o a Descargas, lo usamos y después lo borramos. Mientras tanto, otros archivos nuevos se fueron guardando justo después del primero. Cuando eliminamos ese archivo inicial, queda un “hueco” en medio de los datos, como si sacáramos un ladrillo del centro de una pared. Si, más adelante, se necesita guardar un archivo que no entra entero en ese hueco, el sistema lo reparte en varias partes para aprovechar el espacio disponible. Así es como los archivos terminan fragmentados: divididos en pedazos ubicados en distintos sectores del disco.
En la infinidad de operaciones que se producen en el disco cada día, muchos archivos son creados y borrados por el mismo sistema (al navegar por internet, por ejemplo). Los huecos entre archivos se producen sistemáticamente, y ocurre que, cada vez que el disco necesita grabar un archivo nuevo, el sistema busca el primer espacio libre (hueco) que exista; cuando ese hueco se rellena, pero faltan guardar más datos de ese archivo, el disco busca el siguiente espacio libre, y así.
Conclusión, la foto que copiaste a tu disco está particionada en diez pedazos, aunque esto te resulte inaparente cuando la abras. Cuanta mayor cantidad de veces esté partido un archivo, más tiempo necesita el disco rígido para cargarlo. Este es el cuello de botella más crítico que puede afectar a una computadora, así que te voy a indicar cómo remediarlo.
Insisto: siempre y cuando tengamos un disco HDD (y no un SSD), es necesario realizar un mantenimiento. Si bien Windows 11 procura ejecutar esta herramienta en segundo plano (sin que nos enteremos), lo hace cuando no estamos usando la computadora, y el proceso se interrumpe (o ralentiza) ni bien agarramos el mouse o tocamos una tecla. Por eso, es conveniente no perder de vista esta herramienta de mantenimiento.
La ejecutaremos buscando la palabra ‘desfragmentar‘ en el buscador de Windows.

El programa tiene una interfaz simple, pero no necesitamos el tablero de una nave espacial tampoco. Simplemente, seleccionaremos el disco HDD a desfragmentar y haremos clic sobre “Optimizar” (el botón “Analizar” sólo sirve para presentar un diagnóstico, pero el botón ‘Optimizar’ ya analiza ꟷy luego desfragmentaꟷ en un único paso).

Otro detalle: en la columna de Estado Actual Windows suele indicar que el 0% de los archivos está fragmentado… No le crean ꟷde hecho, programas de terceros indican el porcentaje real y realizan una desfragmentación más exhaustiva, aunque no recomiendo usar esos programas, ni mucho menos pagarlos; el desfragmentador natal de Windows 11 ya realiza un mantenimiento adecuado para la gran mayoría de usos que le podemos dar a una PC, y lo hace realmente rápido en comparación.
Windows Update, o cómo actualizar nuestro sistema a su última versión
¿Tenemos Windows y todos sus componentes ꟷincluyendo controladores de dispositivosꟷ actualizados a su última versión? Para saberlo, debemos acceder a Windows Update, la herramienta natal que contrasta las versiones locales con las existentes en el cuartel general de Microsoft. Los beneficios de tener todo actualizado son muchos, y acá menciono los 12 principales:
- Parcheo de vulnerabilidades: cierra fallas de seguridad que pueden explotarse remotamente.
- Mejoras de estabilidad: reduce cuelgues, pantallas azules y comportamientos anómalos del sistema.
- Corrección de bugs conocidos: muchos problemas comunes ꟷsonido, Bluetooth, video, comunicaciones con periféricos, servicios de segundo planoꟷ se arreglan vía updates.
- Actualización de controladores (drivers): mejora compatibilidad con hardware y evita conflictos entre versiones viejas.
- Mejor rendimiento general: ajustes internos del kernel (corazón de Windows) y del scheduler (el administrador de tareas del CPU) que optimizan velocidades y tiempos de carga.
- Compatibilidad con software reciente: programas ꟷy juegosꟷ nuevos requieren librerías que llegan vía Windows Update. Por ejemplo, es frecuente la actualización y mejora de la plataforma .NET, es decir de los paquetes que mantienen al día el entorno de ejecución que usa Windows junto con miles de programas viejos y modernos.
- Actualización del Defender y del motor antimalware: protege contra amenazas nuevas sin instalar nada extra.
- Mejoras en componentes críticos de Windows: Edge WebView2, .NET, frameworks internos, DirectX, Visual C++ y un largo etcétera.
- Optimización de servicios y procesos del sistema: menos consumo innecesario de CPU/RAM y procesos corregidos.
- Actualizaciones acumulativas fáciles de revertir: si algo sale mal, podemos desinstalar solamente la actualización problemática.
- Menos riesgos de corrupción ante fallos de energía o apagados bruscos: muchas actualizaciones afinan el sistema de archivos y la consistencia interna.
- Soporte extendido para hardware y tecnologías nuevas: nuevos protocolos, codecs, Wi-Fi, Bluetooth, rango dinámico HDR, etc.
Para actualizar Windows, acudiremos a su programa específico para ello: buscaremos “Buscar actualizaciones”.

Se abrirá una ventana como la siguiente:

En mi caso, estoy al día con las actualizaciones, pero por las dudas siempre presiono el botón azul de Buscar actualizaciones.
En tu caso, puede que te aparezca una lista de componentes o paquetes de mejoras si no estás al día con el mantenimiento de tu Windows. El botón azul dirá “instalar todo” o incluso “instalar todo y reiniciar” (para algunos casos de actualizaciones importantes).
Siempre debemos mantener Windows, Office (si lo tenemos instalado) y el resto de los componentes del sistema completamente actualizados (desde esta misma ventana también se actualiza Office). Las actualizaciones no sólo corrigen errores: muchas veces aportan mejoras de rendimiento y optimizaciones internas que hacen que todo funcione más rápido y de manera más estable.
Eliminar programas que se cargan al inicio
Muchos programas tienen la mala costumbre de cargarse junto con el inicio de nuestra PC. La mayoría se cuela en el arranque porque “les conviene”: están siempre activos, pueden mostrar notificaciones, hacen sus tareas en segundo plano (como actualizarse) y también dan la sensación de cargarse más rápido cuando los abrimos porque, en realidad, ya estaban cargados en la memoria (por ejemplo, Spotify).
Muchas empresas desarrolladoras asumen que todos queremos su app abierta todo el tiempo. Y si no revisamos este escenario, la cantidad de programas que se cargan junto con Windows al iniciar el sistema puede ser muy larga y hacer más lento el arranque tanto como el rendimiento de Windows en general.
Vamos a emplear dos métodos que nos permiten revisar qué programas se cargan al inicio ꟷy deshabilitar a los indeseables. El primer método es más sencillo que el segundo, pero el segundo es para los más obsesivos (como yo).
Aplicaciones de arranque vistas con el Administrador de tareas
Para el primer método de verificación de aplicaciones de arranque vamos a entrar al Administrador de tareas. La manera más rápida es con el atajo ya comentado, CTRL + SHIFT + ESC, pero también podemos hacer clic derecho sobre la barra de tareas y elegir “Administrador de tareas” del menú contextual.

Tras cargar el Administrador, seleccionaremos la solapa que dice “Aplicaciones de arranque“.

Como podemos ver, hay una lista interesante de programas que se cargan con cada reinicio de Windows. Acá tenemos que tomarnos el tiempo de ver qué aplicaciones son, y si realmente queremos (o no) que se carguen con cada inicio. En la columna de Estado yo ya tengo varios programas deshabilitados (como Copilot, Microsoft Teams y algunos procesos de Adobe).
Si no estamos seguros de qué hace determinado programa porque no lo reconocemos, nos posicionaremos con el cursor encima del mismo, haremos un clic derecho y seleccionaremos “Buscar en línea” dentro del menú contextual que aparece.

Así encontraremos la información pertinente para tomar una decisión correcta.
¿Cómo deshabilito un programa de mi inicio de Windows?
Fácil. Nos posicionamos encima con el cursor, hacemos un clic derecho de mouse y seleccionamos Deshabilitar.

La buena noticia es que siempre podremos volver a esta ventana y habilitar un programa de vuelta si, por cualquier razón que sea, nos arrepentimos de haberlo quitado del arranque.
Método 2: eliminación de programas de arranque para obsesivos usuarios exigentes
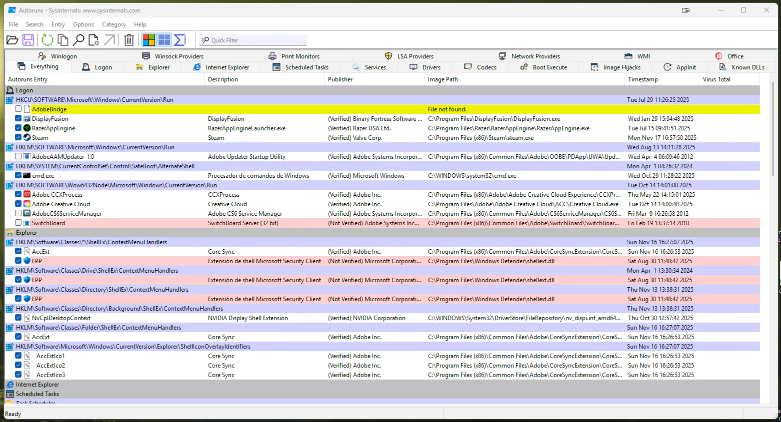
El método dos requiere que descarguemos un programa gratis de Microsoft mismo, el Autoruns (clic para ir a la página de descarga).
El archivo será un .zip con un puñado de archivos dentro. Debemos descomprimir estos archivos (extraerlos de ese archivo .zip) en donde lo deseemos (puede ser sobre el Escritorio de Windows). Ejecutaremos autoruns.exe con privilegios de administrador, y surgirá una ventana que, de a poco, se irá poblando de programas y servicios que arrancan junto con nuestro Windows.
Algunos de ellos ya los habremos visto en el Administrador de Tareas en la solapa Aplicaciones de arranque (paso anterior), pero acá probablemente nos vamos a encontrar con otros que estaban ocultos.
Todo ítem que tenga una tilde azul es un programa/servicio que se carga con cada reinicio.

No se entusiasmen tanto que no es cuestión de destildar todo lo que está tildado (lo que excluirá ese elemento de la cola de arranque). Algunos procesos pueden ser necesarios. Siempre buscar la prudencia, para que no nos “salga el tiro por la culata”.
Recomiendo realizar una copia de seguridad previa a los cambios presionando el ícono del diskette.

Esta acción creará un archivo que podemos grabar en el Escritorio para tenerlo a mano por si hemos destildado algo que necesitábamos tener cargado con el inicio, pero tocamos tantas cosas que no recordamos qué fue.
La información que muestra Autoruns puede ser abrumadora. Para comenzar a orientarnos, notemos que los renglones en rosado indican elementos sin verificación digital, algo que no significa automáticamente que sean peligrosos. Incluso componentes legítimos de Microsoft pueden aparecer así si no tienen firma correcta ꟷo si Autoruns no pudo validarla en ese momento. Por eso, ante la duda, conviene buscar el nombre del archivo en Google o consultarle a la IA que usemos habitualmente para confirmar qué es cada entrada.
Por otro lado, los renglones amarillos (si aparecen) indican archivos no encontrados; están listados en la cola de aplicaciones de arranque pero Windows no los encuentra en esa ubicación. Estos podemos destildarlos sin riesgo.
Ahora les cuento lo que hago yo: no destildo nada cuya ruta indique que un archivo se ubica dentro de la carpeta de Windows. Por lo demás, analizo cada caso en particular, y sí, busco en Google para no romper nada.
Atención: destildar un programa elimina su carga del inicio de Windows en el acto (no se requiere grabar los cambios; autoruns realiza las acciones en tiempo real).
Antivirus
Nuevamente, doy mi visión personal y la sostengo: hoy por hoy, Windows Defender es más que suficiente para mantener el sistema limpio de virus. Está integrado en el propio Windows, no mete bloat, no añade procesos inútiles y no consume recursos ꟷcomo sí lo hacen antivirus de terceros, que viven escaneando todo lo que tocamos, añadiendo capas extras de protección e interceptando todo el tráfico con sus propios módulos.

Windows Defender es rápido, se actualiza por sí solo (incluso varias veces al día) y está desarrollado para trabajar junto al Firewall y al sistema de permisos nativos de Windows 11. En la práctica, mientras naveguemos con criterio y mantengamos el sistema actualizado, no necesitamos instalar nada más.
Windows Defender es la mejor opción moderna: un programa rápido, eficaz y sin los problemas típicos de los antivirus externos (falsos positivos, hooks que rompen programas, ralentizaciones y hasta ventanas emergentes molestas). La verdadera diferencia la marcan nuestros hábitos de uso (léase, no instalar programas “Jack Sparrow” o de dudosa procedencia).
¿Cómo saber si Windows Defender está activado?
Sabemos que Windows Defender está activado verificando su ícono en el “Área de Notificaciones” de la barra de Tareas.

Otra manera es entrando a través del ícono de Configuración.

Dentro de la ventana de Configuración, haremos clic sobre Seguridad de Windows.

Aquí veremos, de un vistazo, el estado general de la seguridad del sistema (captura inferior). Si se requiere alguna acción de nuestra parte, en lugar de los tildes verdes aparecerán triángulos amarillos. Al hacer clic sobre cualquier área marcada como vulnerable, Windows nos guiará paso a paso para resolver el problema y aplicar la corrección correspondiente.

Limpieza de disco
Los discos rígidos siempre se llenan, tengamos 512GB o 2 Teras. Hay varios razones: Windows acumula temporales que no siempre se borran solos, se crean archivos residuales de Windows Update, cachés de navegadores, miniaturas, registros, descargas viejas y copias de seguridad que se regeneran una y otra vez.
Muchos programas también dejan restos al actualizarse o desinstalarse, y otros generan archivos ocultos de trabajo que van creciendo sin que lo notemos. Todo esto se va multiplicando con el tiempo hasta ocupar decenas de gigas sin que hayamos guardado “nada” de manera consciente.
Windows usa el disco como espacio de trabajo para su memoria virtual (archivo pagefile), restauración del sistema, actualizaciones, cachés y temporales de todo tipo. Si un disco está lleno, el sistema se vuelve más lento.
Incluso, pueden haber cuelgues o corrupción de archivos. Además de que un disco con archivos inútiles se vuelve lento, el sistema tarda más en indexar, en abrir carpetas con muchos gigas, e incluso con un disco moderno SSD se deben de administrar más bloques ocupados.
Con un disco lleno se tarda más en imprimir, descomprimir, instalar programas, actualizaciones, y el archivo de paginación (esencial en Windows) no tiene espacio para crecer.
Una vez más, usaremos un programa natal de Windows para realizar una buena limpieza. Busquemos entonces el Liberador de Espacio en disco.

Vamos a ejecutarlo como Administrador porque pretendemos también realizar una purga de archivos de sistema innecesarios. La ventana que se abrirá será como la siguiente:

Seleccionaremos el disco donde tenemos instalado Windows (por defecto, C:). Tras un breve análisis del sistema, vamos a ver otra ventana con diferentes tipos de ítems que podemos borrar.

Acá podemos tildar todo y hacer clic en el botón de Aceptar sin riesgo a romper nada. Podemos borrar todo lo que Windows encontró salvo que, por alguna razón, queramos preservar algo.
Adicionalmente, es bueno aprovechar las opciones que hallamos en la solapa “Más opciones”.

Acá se nos ofrecen dos posibilidades adicionales que yo llamo “de limpieza profunda”. Por un lado, el primer botón de “Liberar” nos mostrará una lista de absolutamente todo lo que está instalado en nuestro Windows (incluyendo juegos) y el peso que ocupa en Disco. Allí podremos evaluar cada programa y app y decidir si lo borramos, ítem por ítem.

El segundo botón de “Liberar” elimina todos los puntos de restauración ꟷsalvo el más recienteꟷ que Windows crea cada tanto, sobre todo antes de una actualización grande del sistema o de cambios importantes de controladores. Si hace uno o dos años que no formateamos la PC ni reinstalamos Windows desde cero, borrar esos puntos viejos es una buena forma de recuperar espacio que ya no cumple ninguna función real.
Limpieza de registro
NO realizar ninguna limpieza de registro (que además requiere programas de terceros para poder realizarse).
Si alguien te lo recomendó, considerá que esa persona no debería opinar ni sobre el estado del clima.
¿Por qué no sirven los “limpiadores” de registro?
- El registro moderno de Windows no ralentiza el sistema por tener “entradas viejas”.
- Las “claves sobrantes” pesan kilobytes, ergo no influyen en el rendimiento.
- Windows 11 administra el registro de manera dinámica; no necesita “podas” forzadas.
- Los limpiadores suelen borrar claves del registro que sí se usan, provocando errores en programas, fallas en Windows Update y funciones rotas.
- No aceleran nada pero sí pueden dejar el sistema inestable.
Usar programas de terceros para actualizar controladores
NO recomiendo usar programas externos para actualizar controladores. En mi experiencia, herramientas como Driver Booster o Avast Driver Updater terminaron causando problemas de audio y rompieron funciones específicas de mi laptop Lenovo. Lo más seguro es dejar que Windows Update maneje los drivers básicos y, cuando sea necesario, actualizar controladores y firmwares únicamente con las herramientas oficiales del fabricante: Intel, AMD, Nvidia, Lenovo, Asus, Dell o la marca de nuestra placa madre.
Corregir errores de disco rígido
Un disco rígido tiene una vida útil. Con el tiempo, algunos sectores se dañan, y esto obliga a Windows a reintentar lecturas una y otra vez. Un ejemplo: el sistema operativo ꟷo un programaꟷ solicita un archivo, pero el disco responde tarde, con errores o lecturas parciales. Cada reintento agrega milisegundos o segundos enteros. Esto se refleja en arranques lentos, programas que tardan en abrir y congelamientos momentáneos.
Todas estas latencias provocan que el sistema se vuelva torpe. En resumen, un disco que falla no sólo retrasa las lecturas: rompe el flujo de información que Windows y los programas instalados necesitan para funcionar óptimamente. Y cada interrupción por errores de disco se experimenta como una ralentización general de todo el sistema.
Por suerte, Windows nos permite verificar (y reparar) errores del disco rígido usando un comando dentro del Símbolo de Sistema: CHKDSK.
Check Disk es nuevamente otra herramienta nativa que analiza sectores dañados, inconsistencias del sistema de archivos, problemas de integridad y archivos corruptos. Cualquiera de estos problemas hacen más lento nuestro Windows u otros programas instalados, causan cuelgues, “tartamudeos” y ralentizaciones erráticas.
Cuando el disco que queremos revisar es el mismo donde está instalado Windows (usualmente, la unidad C:), la reparación no puede ejecutarse mientras el sistema está en uso. Es decir, verificar el disco de arranque de nuestro sistema no puede realizarse efectivamente con la opción señalada en la captura inferior. Por eso, se requiere programar un análisis exhaustivo para el próximo reinicio.

Para poder emplear la herramienta de comprobación de disco en modo PRO debemos recurrir al Símbolo de Sistema, una caja sólo-texto parecida al ancestral DOS.
Debemos buscar CDM en el buscador de Windows y lo ejecutaremos en Modo de Administrador (caso contrario, no podremos ejecutar el comando que te mostraré en breve). Prestar atención a las capturas siguientes:

Tras correr CMD nos encontraremos con esta ventana (en tu caso seguramente tendrá un fondo negro; yo le puse verde porque me recuerda a las viejas IBM).

Vamos a escribir
chkdsk C: /f /r
y presionaremos Enter.
El sistema nos va a alertar sobre que CHKDSK no se puede ejecutar con el disco del sistema en uso, por lo que nos ofrece realizar la comprobación con el próximo reinicio (para poder tener acceso exclusivo al disco). Esta comprobación se hace ANTES de cargar Windows, y tarda varios minutos. Por ende, es un paso que quizás convenga hacerlo cuando no necesitamos usar la computadora de inmediato (o cuando nos vamos a dormir).

Frente a la pregunta de la captura superior, claramente presionaremos la tecla S. Así, el chequeo profundo de disco rígido quedará programado. Si queremos que se ejecute en el acto, cerremos todos los programas abiertos y reiniciemos la PC. Como fuere, el proceso comenzará con el siguiente inicio de Windows, sea cuando ocurra el mismo.
chkdsk C: /f /r analiza completamente la unidad C en cinco etapas, una seguida de la otra. Va a revisar toda la estructura del disco incluyendo el sistema de archivos, la tabla de asignación y los metadatos de NTFS.
La opción /f corrige errores lógicos: repara problemas en nombres de archivos, índices, permisos, enlaces rotos, inconsistencias en la tabla MFT (el índice que indica dónde está cada archivo del disco) y cualquier falla típica de un sistema de archivos dañado.
Por su lado, /r busca sectores defectuosos: realiza un escaneo físico del disco para detectar sectores dañados o inestables.
CHKDSK va a intentar recuperar los datos legibles; si encuentra sectores defectuosos, traslada la información recuperable a sectores sanos y luego marca los espacios dañados para que no vuelvan a usarse nunca más. Esto es trascendental.
Cuando el proceso termina, se cargará Windows normalmente. Si hubieron errores de cualquier naturaleza, ahora todo será más rápido y mejor.
Y ahora viene el “jab-cross” de la reparación de PCs: DISM y SFC
DISM: Deployment Image Servicing and Management
En nuestra computadora existe un “almacén” con la imagen del sistema. Esto es una copia de seguridad “testigo” que debe de estar en perfectas condiciones porque de ella depende toda la reparación que pueda hacer Windows consigo mismo. La herramienta que usaremos después para verificar la integridad de nuestro sistema depende de que estos archivos de la imagen del sistema estén intactos.
Para realizar este primer paso, debemos apoyarnos en DISM (Servicio y Administración de Imágenes de Implementación). DISM es un programa natal de Windows al que también vamos a acceder mediante el uso del Símbolo del Sistema en modo Administrador.
Escribiremos en la ventana de Símbolo del Sistema el siguiente comando y luego apretaremos la tecla Enter:
DISM /Online /Cleanup-Image /RestoreHealth

Como podemos ver en la captura superior, un proceso se inicia y requiere alcanzar el 100% para completarse.
Lo que hace Windows es verificar qué versión de recuperación tiene almacenada en nuestro disco rígido. Si se fijan bien, acá arriba, en la captura, revela la versión local 10.0.26100.5074, y, al conectarse con los cuarteles de Microsoft, encontró que la más reciente es la 10.0.26200.7171.
Dado que existe una versión más nueva, comienza a descargarla. Debemos esperar a que este proceso termine.
Al finalizar, el Símbolo del sistema nos avisará que la operación se ha concretado.

Este paso fue necesario realizarlo previamente al que te voy a explicar ahora dado que vamos a pedirle a Windows que verifique la integridad de sus archivos comparándose con la imagen de seguridad que acabamos de descargar.
SFC: System File Checker
El programa que usaremos a continuación se llama SFC (System File Checker, o verificador de archivos del sistema). SFC es otra herramienta integrada en Windows que permite corregir latencias generales, errores raros, funciones que dejan de andar bien, lentitudes de arranque, entre otras cosas.
Nuevamente, aprovechando la misma pantalla de CMD, teclearemos:
sfc /scannow

Tras presionar Enter, un proceso de algunos minutos comenzará. Al igual que en el paso anterior, veremos el avance medido de 0% a 100%

Tras finalizar, nos avisará si encontró errores y los reparó, o bien si todo estaba OK. En mi caso me avisó que no realizó ningún ajuste, pero yo corro estos comandos una vez por mes (y una de cada tres se corrigen errores).

Y con esto llegamos al final de una guía honesta, sin vueltas ni abracadabras, para agilizar nuestro sistema Windows atacando el problema desde todos los flancos posibles y sin apelar a programas de terceros.
Es una guía honesta porque conté como vuestro humilde redactor mantiene su PC como escoba nueva, siempre. Con esa misma honestidad deseo que la puedan aprovechar y corroborar sus frutos. Les dejo un saludo grande y los leo en los comentarios.